Fix for each FPI plugin backup job run leads to creating App Event Error: Source: "VSS", Event ID = "8194" - Volume Shadow Copy Service error: Unexpected error querying for the IVssWriterCallback interface 0x80070005, Access is denied for System Writer
Fix for each FPI plugin backup job run leads to creating App Event Error: Source: "VSS", Event ID = "8194" - Volume Shadow Copy Service error: Unexpected error querying for the IVssWriterCallback interface 0x80070005, Access is denied for System Writer. This problem only affects the Event Viewer > Application as far as we know, since FPI plugin backups will have to create a App Event Error each time a FPI plugin backup runs in that case. This problem is actually due to lack of permissions at the OS level, but it is normal since Windows by default is configured that way, and this KB article describes how to fix only the app event error part of the problem. This KB article describes how to fix just the app event part, so that the app event does not get created for each FPI plugin backup job run in that case (if you care about that).
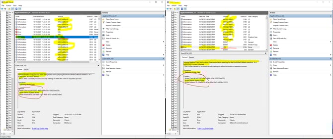
The "VSS" Event ID 8194 app event error will appear in the Event Viewer > Application area, which will be seen at some point during the FPI plugin backup job run, normally near the start of it, since plugins go first in the order of operations, and VSS will be enabled in that case if there is a plugin in the FPI backup job selection (even if the "Open File Backup" option is disabled in the job settings that will be true):
Volume Shadow Copy Service error: Unexpected error querying for the IVssWriterCallback interface. hr = 0x80070005, Access is denied. This is often caused by incorrect security settings in either the writer or requestor process.
Operation:
Gathering Writer Data
Context:
Writer Class Id: {e8132975-6f93-4464-a53e-1050253ae220}
Writer Name: System Writer
Writer Instance ID: {55f1dd5f-c3ec-4600-a013-bd1a4321a8a1}
That "Gathering Writer Data" for "Writer Name: SystemWriter" event may just be a coincidence to be seen like that on both client machines.
"access denied system writer" Google Search result screenshot:
The NBK plugin backup job run will be what makes the "VSS" Event ID 8194 app event error will appear in the Event Viewer > Application area, which will be seen at some point during the FPI plugin backup job run, normally near the start of it, since plugins go first in the order, and FPI plugin backup job warning: "CreateSnapshotSymbolicLink : Error code = 183" can be seen in the backup job log. Note: This won't fix the FPI plugin backup job warning: "CreateSnapshotSymbolicLink : Error code = 183" part of this problem, meaning it won't affect (remove) that warning in the backup log at all.
This 3rd party KB article has been verified to fix the "VSS" Event Source "Access Denied: System Writer" error, for that SQL Symlink error/Failed backup status, that can be seen during each NBK plugin backup run, as an error event one time per job run, especially for SQL plugin backup runs (that is writing to the App Event Viewer only due to how NBK queries the VSS Writers I suspect): https://help.zerto.com/bundle/VSS.HTML/page/Set_COM_perms_when_AD_Errors.htm.
This is probably why the quoted item is occurring, as seen in Event Viewer App Events, for the 2 x customer's SQL plugin backups execution timeframe, and my internal SQL backup tests as well each time, and that problem also affects Veeam backup it seems: https://forums.veeam.com/servers-workstations-f49/event-vss-8194-error-querying-system-writer-acces…
